Kubernetes/Networking

From Ever changing code
Jump to navigation Jump to search

ClusterIP

ClusterIP is the IP for the K8s service which is nothing but a magic of "IP Tables Rules". Kube-Proxy is responsible to write ip table rules in every node once you define Service. These ip table rules or ClusterIP points to actual pod IP(The IP assigned by flannel daemon).

Pod networking

Networking in Kubernetes is using Linux Network namespace. Each Pod has IP address assosiated with it. It recives this IP from Virtual Ethernet interface pair.

Pod to pod communication on the same node. The pod cidr range was decided during cluster creation kubeadm init --pod-network=10.100.0.0/16 and notified CNI plugin (eg. Flannel, Calico) to use this IP range.

node-1
 ---pod1---                                        ---pod2---
|10.100.2.9|                                      |10.100.2.7|
|      eth0|----vethc3428d55      vethe10ac769----|eth0      |
 ----------                 \    /                 ----------
                    bridge 10.100.2.1/24
                              |
                     eth0(node-1)172.31.11.11
---------|=====CNI overlay====|---------------------network--------------
 eth0(node-2)172.31.22.22
         |                                         ---pod3---
         |                                        |10.100.1.5|
          \------bridge-----------vetha1bbccdd----|eth0      |
                                                   ----------
Flannel
$ cat /run/flannel/subnet.env
FLANNEL_NETWORK=100.96.0.0/16 # overlay network, All containers(Pod) will be assigned one ip address in this overlay network, 
                              # they communicate with each other by calling each other’s ip address directly
FLANNEL_SUBNET=100.96.1.1/24  # docker can use it as its bridge network
FLANNEL_MTU=8951
FLANNEL_IPMASQ=true

Find out node that 'nginx' pod is running on

kubectl -n default get pods -owide
NAME                     READY   STATUS    RESTARTS   AGE   IP           NODE                NOMINATED NODE   READINESS GATES
nginx-7cdbd8cdc9-89zcf   1/1     Running   1          8d    10.100.2.9   worker-2.acme.com   <none>           <none>


Ssh to worker-2.acme.com

user@worker-2:~$ ifconfig 
cni0      Link encap:Ethernet  HWaddr 86:5d:c7:93:72:d2  
          inet addr:10.100.2.1  Bcast:0.0.0.0  Mask:255.255.255.0
          inet6 addr: fe80::845d:c7ff:fe93:72d2/64 Scope:Link
          UP BROADCAST RUNNING MULTICAST  MTU:8951  Metric:1
          RX packets:29 errors:0 dropped:0 overruns:0 frame:0
          TX packets:64 errors:0 dropped:0 overruns:0 carrier:0
          collisions:0 txqueuelen:1000 
          RX bytes:1900 (1.9 KB)  TX bytes:7165 (7.1 KB)

docker0   Link encap:Ethernet  HWaddr 02:42:c7:1c:b8:23  
          inet addr:172.17.0.1  Bcast:172.17.255.255  Mask:255.255.0.0
          UP BROADCAST MULTICAST  MTU:1500  Metric:1
          RX packets:0 errors:0 dropped:0 overruns:0 frame:0
          TX packets:0 errors:0 dropped:0 overruns:0 carrier:0
          collisions:0 txqueuelen:0 
          RX bytes:0 (0.0 B)  TX bytes:0 (0.0 B)

eth0      Link encap:Ethernet  HWaddr 02:20:2e:90:a8:66  
          inet addr:172.31.122.65  Bcast:172.31.127.255  Mask:255.255.240.0
          inet6 addr: 2a05:d018:85:e101:2177:162b:63d9:3600/128 Scope:Global
          inet6 addr: fe80::20:2eff:fe90:a866/64 Scope:Link
          UP BROADCAST RUNNING MULTICAST  MTU:9001  Metric:1
          RX packets:20293 errors:0 dropped:0 overruns:0 frame:0
          TX packets:15985 errors:0 dropped:0 overruns:0 carrier:0
          collisions:0 txqueuelen:1000 
          RX bytes:15733611 (15.7 MB)  TX bytes:2550893 (2.5 MB)

flannel.1 Link encap:Ethernet  HWaddr b2:3a:21:03:ec:13  
          inet addr:10.100.2.0  Bcast:0.0.0.0  Mask:255.255.255.255
          UP BROADCAST RUNNING MULTICAST  MTU:8951  Metric:1
          RX packets:0 errors:0 dropped:0 overruns:0 frame:0
          TX packets:0 errors:0 dropped:20 overruns:0 carrier:0
          collisions:0 txqueuelen:0 
          RX bytes:0 (0.0 B)  TX bytes:0 (0.0 B)

lo        Link encap:Local Loopback  
          inet addr:127.0.0.1  Mask:255.0.0.0
          inet6 addr: ::1/128 Scope:Host
          UP LOOPBACK RUNNING  MTU:65536  Metric:1
          RX packets:4741 errors:0 dropped:0 overruns:0 frame:0
          TX packets:4741 errors:0 dropped:0 overruns:0 carrier:0
          collisions:0 txqueuelen:1 
          RX bytes:543426 (543.4 KB)  TX bytes:543426 (543.4 KB)

vethc3428d55 Link encap:Ethernet  HWaddr 52:1e:12:8c:0d:34        #<- 6th interface
          inet6 addr: fe80::501e:12ff:fe8c:d34/64 Scope:Link      #its a pipe to the running pod
          UP BROADCAST RUNNING MULTICAST  MTU:8951  Metric:1
          RX packets:28 errors:0 dropped:0 overruns:0 frame:0
          TX packets:94 errors:0 dropped:0 overruns:0 carrier:0
          collisions:0 txqueuelen:0 
          RX bytes:2264 (2.2 KB)  TX bytes:10623 (10.6 KB)

vethe10ac769 Link encap:Ethernet  HWaddr 56:b5:d4:48:33:cc  
          inet6 addr: fe80::54b5:d4ff:fe48:33cc/64 Scope:Link
          UP BROADCAST RUNNING MULTICAST  MTU:8951  Metric:1
          RX packets:1 errors:0 dropped:0 overruns:0 frame:0
          TX packets:76 errors:0 dropped:0 overruns:0 carrier:0
          collisions:0 txqueuelen:0 
          RX bytes:42 (42.0 B)  TX bytes:9190 (9.1 KB)


See containers running on this node. The "/pause" container which pertains to nGinx container for the purpose of holding on to the pods network namespace.

sudo docker ps | grep nginx
CONTAINER ID IMAGE                  COMMAND    CREATED STATUS PORTS NAMES
1fc1244ca7d5 nginx                  "nginx -g" 44 minu Up 44        k8s_nginx_nginx-7cdbd8cdc9-89zcf_default_9c89e271-a07c-11e9-80e8-02f78428aaf6_2
367062cd2852 k8s.gcr.io/pause:3.1   "/pause"   44 minu Up 44          k8s_POD_nginx-7cdbd8cdc9-89zcf_default_9c89e271-a07c-11e9-80e8-02f78428aaf6_10

#See docker IP (has not worked)
docker inspect --format='{{range .NetworkSettings.Networks}}{{.IPAddress}}{{end}}' $INSTANCE_ID

#See the container PID
sudo docker inspect --format '{{ .State.Pid }}' 1fc1244ca7d5
5738
$ sudo nsenter -t 5738 -n ip addr #display the container networking
1: lo: <LOOPBACK,UP,LOWER_UP> mtu 65536 qdisc noqueue state UNKNOWN group default qlen 1
    link/loopback 00:00:00:00:00:00 brd 00:00:00:00:00:00
    inet 127.0.0.1/8 scope host lo
       valid_lft forever preferred_lft forever
3: eth0@if6: <BROADCAST,MULTICAST,UP,LOWER_UP> mtu 8951 qdisc noqueue state UP group default 
    link/ether 9e:3a:d3:66:46:bb brd ff:ff:ff:ff:ff:ff link-netnsid 0
    inet 10.100.2.9/24 scope global eth0
       valid_lft forever preferred_lft forever

#eth0@if6: :- eth0 on a pod is linked to node's 6th interface

kube-proxy

The Kubernetes network proxy (aka kube-proxy) is a daemon running on each node. It basically reflects the services defined in the cluster and manages the rules to load-balance requests to a service’s backend pods.

ClipCapIt-210604-053707.PNG


It can run in a 3 modes, check comparison of iptables and IPVS modes:

  • iptables (default mode)
  • ipvs
  • userspace (“legacy” mode, not recommended anymore)


kube-proxy is responsible to write ip table rules in every node once you define Service. These ip table rules or ClusterIP points to actual pod IP(The IP assigned by flannel daemon).

# exec to kube proxy
kuebctl exec -it kube-proxy-12345 -n kube-system -- sh
# check if kueb-proxy is writing iptables rules
sh$ iptables-save | grep <pod-name>
-A KUBE-SERVICES ! -s ...
<TODO:add real output>

kind: Service networking

Services allow our pods to move around, get deleted, and replicate, all without having to manually keep track of their IP addresses in the cluster. This is accomplished by creating one gateway to distribute packets evenly across all pods.

In depth:


YAML for nginx NodePort service <syntaxhighlightjs lang=yaml> apiVersion: v1 kind: Service metadata:

 name: nginx-nodeport

spec:

 type: NodePort
 ports:
 - nodePort: 30080 # port on each node this service is exposed/available through 
                   #      when type=NodePort or LoadBalancer, by default auto-allocate 
   port: 80        # inside the cluster, what port this service expose
   protocol: TCP
   targetPort: 80  # port on the pods targeted by the service,
                   # by default the same as 'port', it's the port exposed by containers
 selector:
   app: nginx  # service will be applied to each pod with this label

</syntaxhighlightjs>


Service has been created on every node to listen on port 30080

sudo lsof -i6 | grep 30080
kube-prox 3202  root    9u  IPv6  52872      0t0  TCP *:30080 (LISTEN)


Service and endpoint can be seem below

kubectl get service nginx -owide
NAME    TYPE       CLUSTER-IP       EXTERNAL-IP   PORT(S)        AGE   SELECTOR
nginx   NodePort   10.110.225.169   <none>        80:30080/TCP   9d    run=nginx

kubectl get endpoints -owide
NAME         ENDPOINTS             AGE
kubernetes   172.31.115.255:6443   11d
nginx        10.100.2.11:80        9d

# Another example, showing an application 'rediness-app' is having 3 pods behind its service
$ kubectl get endpoints
NAME            ENDPOINTS                                        AGE
kubernetes      35.205.145.199:443                               26d
readiness-app   10.60.0.23:8080,10.60.1.9:8080,10.60.2.24:8080   7m6s


iptables associated with the service above can be seen below

sudo iptables-save | grep KUBE | grep nginx
-A KUBE-NODEPORTS -p tcp -m comment --comment "default/nginx:" -m tcp --dport 30080 -j KUBE-MARK-MASQ
-A KUBE-NODEPORTS -p tcp -m comment --comment "default/nginx:" -m tcp --dport 30080 -j KUBE-SVC-4N57TFCL4MD7ZTDA
-A KUBE-SERVICES ! -s 10.100.0.0/16 -d 10.110.225.169/32 -p tcp -m comment --comment "default/nginx: cluster IP" -m tcp --dport 80 -j KUBE-MARK-MASQ
#anything from -source (pod cidr 10.100.0.0/16, this will come from nginx service endpoint 10.100.2.11:80) 
#-destined to the service (nginx NodePort ip 10.110.225.169) redirect with a random pod associated with this service
-A KUBE-SERVICES -d 10.110.225.169/32 -p tcp -m comment --comment "default/nginx: cluster IP" -m tcp --dport 80 -j KUBE-SVC-4N57TFCL4MD7ZTDA

type: ClusterIP

ClipCapIt-200202-175007.PNG

type: NodePort

ClipCapIt-200202-175203.PNG


type: LoadBalancer

ClipCapIt-200202-175228.PNG


type: ExternalName

The endpoint resides outside of kubernetes cluster.

kind: ingress networking

Ingress it is configuration for a reverse-proxy; implementation need to plugged in to Kubernetes eg. deploying nginx-ingress-controller.

ClipCapIt-200202-175537.PNG


Ingress YAML spec <syntaxhighlightjs lang=yaml> cat > ingress.yml <<EOF apiVersion: extensions/v1beta1 kind: Ingress metadata:

 name: service-ingress

spec:

 rules:
 - host: acme.example.com # must be valid domain
   http:
     paths:
     - backend:
         serviceName: nginx-1
         servicePort: 80
 - host: app.example.com
   http:
     paths:
     - backend:
         serviceName: nginx-2
         servicePort: 80
 - http:                # any traffic not matching HEADER: <hostnames> above
     paths:
     - backend:
         serviceName: httpd-3
         servicePort: 80

EOF </syntaxhighlightjs>


Resource can be managed like any other K8s resources

kubectl apply -f ingress
kubectl edit ingress service-ingress


The generated configuration by Ingress can be seen directly within the ingress provider eg. nginx pod

#                             _______nginx-ingress-controller-pod______
kubectl -n ingress-nginx exec nginx-ingress-controller-748cd7b559-wd6rc cat /etc/nginx/nginx.conf > nginx.conf

Port-forward

Forward one or more local ports to a pod. This command requires the node to have socat installed. You can port-forward traffic only to a pod selected by service or deployment. This feature is only used for debugging. Examples:

# Listen on ports 5000 and 6000 locally, forwarding data to/from ports 5000 and 6000 in the pod /or 
# pods selected by a service or deployment
kubectl port-forward pod/mypod 5000 6000               # forwarding to the pod
kubectl port-forward service/myservice 5000 6000       # forwarding to a selected (rnd) pod by the service
kubectl port-forward deployment/mydeployment 5000 6000 # forwarding to a selected (rnd) pod by the deployment

# Listen on port 8888 locally, forwarding to 5000 in the pod
kubectl port-forward pod/mypod 8888:5000
kubectl port-forward service/kibana --address=0.0.0.0 8888:5000 # listen on all IPs


This is a status of deployed applications, note frond-end application, we are trying to access localy

ClipCapIt-190808-125724.PNG


We can port-forward remote kubernetes service port to local machine. Let's assume we have config like this:

ClipCapIt-190808-125049.PNG


Create port-forwarding, your host will start listening on port TCP:8079. If your pod is exposing port below <1024 you should then you need to specify local port to target pod, then use eg: 8089:80. First port is local port, second is the container port.

$> kubectl port-forward front-end 8079
Forwarding from 127.0.0.1:8079 -> 8079
Forwarding from [::1]:8079 -> 8079
Handling connection for 8079

# In a new terminal try to reach to the frond-end
$> curl http://localhost:8079
References

Proxy

Creates a proxy server or application-level gateway between localhost and the Kubernetes API Server. It also allows serving static content over specified HTTP path. All incoming data enters through one port and gets forwarded to the remote kubernetes API Server port, except for the path matching the static content path.

# Proxy all of the kubernetes api and nothing else
kubectl proxy --api-prefix=/

Ssh to node

gcloud compute ssh gke-cluster-1-default-pool-5d74cca4-6hwx


$ gcloud compute ssh gke-cluster-1-default-pool-5d74cca4-6hwx
WARNING: The public SSH key file for gcloud does not exist.
WARNING: The private SSH key file for gcloud does not exist.
WARNING: You do not have an SSH key for gcloud.
WARNING: SSH keygen will be executed to generate a key.
Generating public/private rsa key pair.
Enter passphrase (empty for no passphrase): 
Enter same passphrase again: 
Your identification has been saved in /home/vagrant/.ssh/google_compute_engine.
Your public key has been saved in /home/vagrant/.ssh/google_compute_engine.pub.
The key fingerprint is:
SHA256:V8S2tzis6NPGfFdKzUak0IX0aRUBin3jW+wCMFqfoYA vagrant@u18cli-2
The key's randomart image is:
+---[RSA 2048]----+
|           ..+o==|
|      .   o.= o.+|
|     E . = =.= =.|
|        + =.* * .|
|       .S..= + B |
|         .  = * =|
|         = . = = |
|        o * . +  |
|       ..o . .   |
+----[SHA256]-----+
Updating project ssh metadata...⠹Updated [https://www.googleapis.com/compute/v1/projects/responsive-sun-246311].            
Updating project ssh metadata...done.                                                                                       
Waiting for SSH key to propagate.
Warning: Permanently added 'compute.7391123279603721012' (ECDSA) to the list of known hosts.
##############################################################################
# WARNING: Any changes on the boot disk of the node must be made via
#          DaemonSet in order to preserve them across node (re)creations.
#          Node will be (re)created during manual-upgrade, auto-upgrade,
#          auto-repair or auto-scaling.
#          See https://cloud.google.com/kubernetes-engine/docs/concepts/node-images#modifications
#          for more information.
##############################################################################
Welcome to Ubuntu 18.04.2 LTS (GNU/Linux 4.15.0-1034-gke x86_64)

 * Documentation:  https://help.ubuntu.com
 * Management:     https://landscape.canonical.com
 * Support:        https://ubuntu.com/advantage

This system has been minimized by removing packages and content that are
not required on a system that users do not log into.

To restore this content, you can run the 'unminimize' command.

0 packages can be updated.
0 updates are security updates.


Welcome to Kubernetes v1.13.7-gke.8!

You can find documentation for Kubernetes at:
  http://docs.kubernetes.io/

The source for this release can be found at:
  /home/kubernetes/kubernetes-src.tar.gz
Or you can download it at:
  https://storage.googleapis.com/kubernetes-release-gke/release/v1.13.7-gke.8/kubernetes-src.tar.gz

It is based on the Kubernetes source at:
  https://github.com/kubernetes/kubernetes/tree/v1.13.7-gke.8

For Kubernetes copyright and licensing information, see:
  /home/kubernetes/LICENSES

Network policies

LoadBalancer networking

Loadbalancer is an extension of NodePort type of service. Loadbalancer redirect traffic to all nodes and NodePort. LoadBalancers are not pod aware, as nodes are its backend. The traffic to the right pod is controlled by IPtables. See below. If request from LoadBalancer is sent to Node-3, to reach a pod:80. There is no pod serving port 80 on Node-3. Therefore IPTables will route traffic to another node here: Node-1 or 2 (this is overlay network). Then the reply, will be routed back to Node-3 and out through LoadBalancer. This all means extra hops and latency.

.
                   LoadBalancer
                 IP: 22.111.222.33
              /          |           \
Node-1               Node-2              Node-3
172.10.10.11         172.10.11.22        172.10.12.33
NodePort:33623       NodePort:33623      NodePort:33623     
Service:8080:80      Service:8080:80     Service:8080:80

pod1 10.100.1.1:80   pod4 10.100.2.1:80  pod6 10.100.3.1:81
pod2 10.100.1.2:81   pod5 10.100.2.2:81
pod3 10.100.1.3:82


LoadBalancer YAML spec. NodePort is not specifed as K8s will assign one and will manage it.

apiVersion: v1
kind: Service
metadata:
  name: nginx-loadbalancer
spec:
  type: LoadBalancer
  ports:
  - port: 80
    targetPort: 80
  selector:
    app: nginx


Create a loadbalancer by exposing a deployment

kubectl run    nginx-loadbalancer --image=nginx
kubectl scale  deployment/nginx-loadbalancer --replicas=2
kubectl expose deployment nginx-loadbalancer --port 80 --target-port 8080 --type LoadBalancer
#                                                  /                    \
#                                       exposed port                   pod port
#                           curl nginx-loadbalancer:80            curl <pod-ip>:8080


Influence traffic flow

kubectl describe service nginx-loadbalancer 
Name:                     nginx-loadbalancer
Namespace:                default
Labels:                   run=nginx-loadbalancer
Annotations:              <none>   # annotated -> ExternalTrafficPolicy: Local
Selector:                 run=nginx-loadbalancer
Type:                     LoadBalancer
IP:                       10.97.188.223
Port:                     <unset>  80/TCP
TargetPort:               8080/TCP
NodePort:                 <unset>  31154/TCP
Endpoints:                10.100.1.10:8080
Session Affinity:         None
External Traffic Policy:  Cluster
Events:                   <none>

# add annotation, so traffic is routed to a pod on a local node if exists.
kubectl annotate service nginx-loadbalancer ExternalTrafficPolicy=Local

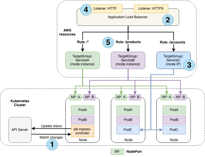
Summary diagram of AWS Kubernetes networking

ClipCapIt-190716-085801.PNG

Session affinity in Kubernetes

By default applications run on Kubernetes should be stateless therefore pods deployed with Deployment are expected to eb stateless.

Pod to Service routing - sessionAffinity Kubernetes buildin

When a pod in a cluster does an http request to a Service within the cluster, the kube-proxy does routing in a round robin way by default. If you want session affinity on pod-to-service routing, you can set the SessionAffinity: ClusterIP field on a Service object. It make sure that connections from a particular client are passed to the same Pod each time, you can select the session affinity based on the client’s IP addresses. This is not very scalable as requests coming from the same IP will end up on the same pod, eg. behind NAT.

kubectl patch service myapp --patch '{"spec":{"sessionAffinity":"ClientIP","sessionAffinityConfig":{"clientIP":{"timeoutSeconds":30}}}}'
kubectl patch service myapp --patch "$(cat service-patch.yaml)"
# service-patch.yaml
spec:
  sessionAffinity: ClientIP
  sessionAffinityConfig:
    clientIP:
      timeoutSeconds: 30 # default is 10800

Ingress to Service routing

Ingress-nginx, Istio have support for sticky sessions.

Troubleshooting

References